Table des matières
Informations
- commercialisation : 2008
- connectique : FireWire (uniquement - pas hybride)
- interface supportée depuis Janvier 2022 par le pilote ALSA : firewire-motu du noyau Linux 5.16
- interface supportée par FFADO
.
Utilisation
Cette carte son fonctionne parfaitement sous GNU-Linux
Avec la distribution LibraZiK la carte son Firewire MOTU Ultra Lite MK3 fonctionne sans manipulation particulière.
Il y a juste un souci, mais il n'est pas, à mon avis, bloquant : FFADO ne supporte pas la partie mixeur.
Cela implique que vous devez manipuler les potards de votre carte son pour gérer les niveaux, rien de bien compliqué.
(Voir documentation officielle, chapitre 6 page 33)
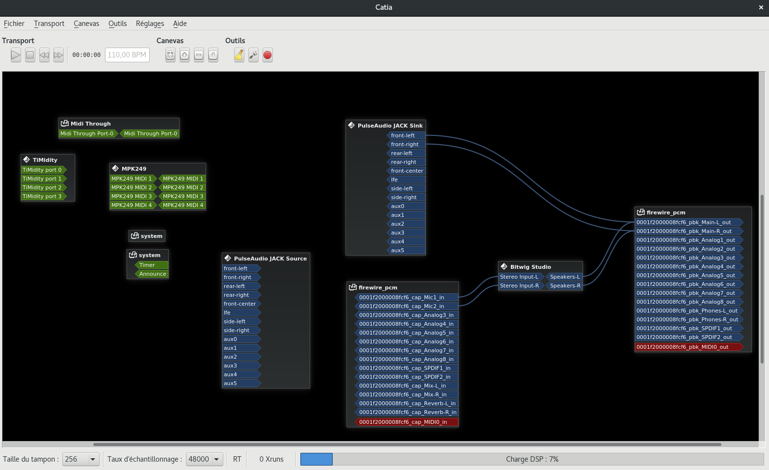
Pour le routing audio je ne vais pas vous vanter les mérites de JACK et de ces incroyables possibilité de routage ... 😉
Sinon, elle s'intègre sans le moindre xRuns avec une latence de 5.3 ms sous JACK (48.000 Khz / 256 trames / 3 périodes par tampon).
Les convertisseurs de la carte étant de très bonne qualité, couplés à des bonnes enceintes/ampli c'est assez tip/top.
J'ai choisi de :
- ne pas avoir de pont ALSA,
- ne pas avoir de pont MIDI,
- mais de garder un pont avec PulseAudio. ==> pour régler ce "souci" il est préférable de mettre PulseAudio avec la carte son interne de votre ordinateur, cela simplifie beaucoup de choses. En fait JACK tourne sur votre carte son dédiée MAO et pour lire les sons systèmes (Youtube, player , divers ...) la carte son interne de votre ordinateur.
Note : Bitwig Studio fonctionne très bien ainsi, il ne faut pas capturer le MIDI avec ALSA sinon Bitwig Studio ne pourra pas exploiter vos claviers / contrôleurs MIDI.
Visiblement, il existe une astuce pour garder la partie MIDI sous JACK tout en ayant BitWig, je dois creuser le sujet (voir ici : https://answers.bitwig.com/questions/1218/how-do-i-get-midi-inout-of-bws-on-linux
).Errata MIDI : En fait BitWig capture lui -même les ports MIDI de ALSA, resultats j'ai un:
- AKAI APCkey 25 qui fonctionne très bien pour piloter Bitwig, avec ce script pour APCKEY 25
- Novation REMOTE SL 61 (MK1) qui contrôle la partie DAW de Bitwig et les potards pour les synthés virtuels (FM4 et polysynth : ok), il fonctionne avec le script contrôleur suivant : Remote SL 61 MK1 (et autres)
- AKAI MPK249 Script BitWig MPK249 (et autres)
- AKAI APC Mini Script BitWig APC Mini (et autres)
- Roland FP-90 en clavier de commande (fabuleux toucher lourd !), natif sous Bitwig en clavier "General MIDI".
C'est le top , c'est stable, on compose vite ... on fait du son quoi !
Mon niveau avec Cadence, JACK étant très très faible ... il y a des erreurs .. mais j'affinerai au fur et à mesure cette page.
Voici mes réglages JACK et Catia :
Liens
- MOTU Ultralite MK3
- Compatibilité linux Motu UltraLite MK3 Hybrid USB
- MOTU ULTRA LITE MK3 (ok)
- MOTU ULTRALITE MK3 et nouvelle config FFADO
[+]