Chargement...
 
Skip to main content
Rosegarden - Premiers contacts (Dans l'antémémoire)



Premier lancement

Préparation

Branchez votre matériel (claviers, synthés, etc.), lancez jack/qjackctl ainsi que les différents programmes dont vous avez besoin (ex : synthés comme zynaddsubfx, hydrogen, lecteurs de soundfont comme qsynth, etc.).
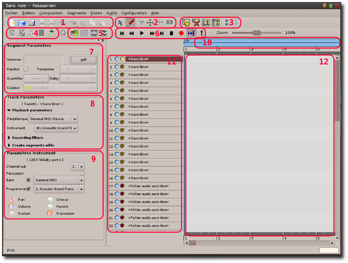
Vous pouvez alors lancer Rosegarden et vous obtenez quelque chose qui ressemble à ça (cliquez sur l'image pour l'agrandir) :
Used in Rosegarden_premier_lancement

L'interface

Vous remarquerez les zones suivantes :
1 : fonctions classiques (ouvrir / enregistrer / annuler / copier / coller ...)
2 : commandes concernant les segments (sélectionner, déplacer, dessiner, etc..)
3 : commandes concernant les pistes (création, suppression, ordre d'affichage)
4 : accès direct au studio/périphériques midi, plugins, mixers...
5 : accès direct aux éditeurs matriciels, de partitions...
6 : ne me dites pas que ces commandes ne vous disent rien ! L'avantage avec jack, c'est la synchronisation des différents programmes (la lecture lancera donc aussi celle d'hydrogen par exemple).
7 : la zone où vous définirez les paramètres du segment sélectionné (nom, couleur, transposition ...)
8 : la zone où vous définirez les paramètres de la piste choisie (banc / instrument joué, etc.)
9 : réglages de l'instrument sélectionné (volume, etc.)
10 : réglage du tempo
: Mesures / temps du morceau
11 : La liste des pistes (notez déjà les différences d'aspect entre les 2 types de pistes possibles : MIDI en haut et "audio" en dessous).
12 : les segments composant chaque piste. Un clic droit sur un segment permet son édition et sa configuration.

D'autres écrans sont accessibles et vous seront présentés plus loin.

Le principe

Le morceau se compose de plusieurs pistes qui représentent un instrument (c'est-à-dire un périphérique midi ou une piste son "classique" enregistrée). Chaque instrument n'étant pas obligé de jouer tout au long du morceau, une piste est constituée d'un ou plusieurs segments (les parties jouées). Les segments peuvent être écrits manuellement, ou enregistrés. Les commandes de la zone "2" sur la capture ci-dessus vous permettent de réaliser les opérations classiques sur les segments (création, déplacement, etc.).


Exemples fournis

L'installation de Rosegarden vous offre normalement quelques exemples que vous pouvez tester pour prendre en main le programme.



Configuration


Le studio est en quelque sorte le coeur de Rosegarden, il regroupe les définitions de tous les périphériques MIDI utilisables. La première chose à faire pour utiliser Rosegarden est de configurer le studio. Pour cela, ouvrez Composition>Studio>Gérer les périphériques MIDI. Vous obtiendrez la liste des ports MIDI (réels ou virtuels) reconnus par Rosegarden. Prenez le temps de donner des noms de périphériques clairs, car vous en aurez besoin ensuite pour ne pas vous mélanger les pinceaux par la suite. Pour éditer le nom d'un périphérique, il suffit de doubler cliquer dessus.

Used in Rosegarden_premier_lancement

Les périphériques de lecture correspondent aux synthétiseurs ou autres appareils branchés sur vos sorties MIDI out. Vous pouvez importer des définitions de synthétiseurs courants en sélectionnant le périphérique concerné et en cliquant sur le bouton importer ; je l'ai fait pour mon expandeur Korg X5DR, dont le fichier de description est inclus dans la distribution de Rosegarden. Si votre matériel n'est pas reconnu, vous pouvez créer une description ; pour cela, cliquez sur Bancs et Contrôle des évènements, puis Exporter pour sauvegarder. Les synthés logiciels - lecteurs de soundfont (timidity, qsynth, etc.) ou synthétiseurs (timidity, qsynth, ou zynadd et hydrogen, etc.) apparaissent également ici. Il est à noter que dans certains cas, pour pouvoir voir ZynAddSubFx dans le gestionnaire de périphériques de Rosegarden, avant de lancer Rosegarden, dans ZynAddSubFx, il faut passer par File/NioSettings, laisser Audio sur Jack et passer Midi sur Alsa. Ensuite, on peut lancer Rosegarden en ayant pris soin de créer les liens nécessaires entre ZynAddSubFx et Rosegarden, dans Jack.

Les périphériques d'enregistrement sont les claviers et autres appareils branchés sur vos entrées MIDI in. Là, la configuration est beaucoup plus limitée, vous ne pouvez guère changer que les noms des périphériques.

Une fois que vous êtes satisfait de votre configuration, revenez dans la fenêtre principale et sélectionnez Composition>Studio>Enregistrer le document courant comme studio par défaut, vous retrouverez alors votre configuration pour vos prochaines sessions.



Les pistes et les instruments

Le MIDI

Pour associer une sortie MIDI à une piste, cliquez sur le nom de ladite piste avec le bouton droit de la souris; vous verrez apparaître un menu où vous pouvez sélectionner le périphérique de sortie et le canal MIDI sur lequel vous voulez émettre. Bien entendu, ça fonctionne mieux avec un studio bien configuré. 😉

Used in Rosegarden_premier_lancement

Le choix de l'instrument à utiliser se fait dans le cadre Paramètres Instrument, à gauche de la fenêtre principale. Vous pouvez en profiter pour ajuster certains paramètres comme les niveaux de chorus ou de réverb, ou tout simplement le volume de la piste.

Pour être tout à fait honnête, ça marche moins bien que ça devrait, je n'ai pas réussi à utiliser la banque propriétaire de mon X5DR, je reste coincé dans la banque General MIDI. Je ne sais pas si le problème vient de l'expandeur, du logiciel ou de moi.

Used in Rosegarden_premier_lancement

L'audio


Pour importer un fichier audio :
On va dans File/Manage audio files/ une fenêtre s'ouvre et on fait "File/add audio file" puis on fait glisser le fichier sur une piste audio.
Les fichiers audio peuvent être wav ogg mp3 et flac.

Rosegarden va adapter les fichiers en les convertissant, il créera deux fichiers, un .wav et un .wav.pk qui seront placés dans le répertoire indiqué dans :
Composition>Editer les propriétés du document-->volet audio>emplacement des fichiers audio.

Si vous envisagez d'importer des fichiers audio il est conseillé de modifier ce chemin pour chaque composition, il est enregistré dans le document, pas dans la configuration de Rosegarden.

Astuces diverses


Les boucles


C'est simple quand on le sait mais c'est quand même un peu caché par l'interface. Pour sélectionner un passage à jouer en boucle, appuyez sur la touche shift et tirez le curseur de la souris sur la réglette en dessous des numéros des mesures ; la zone sélectionnée s'affiche alors en blanc dans la dite réglette.

Used in Rosegarden_premier_lancement

Il ne vous reste plus qu'à cliquer sur Play pour jouer la boucle.

L'éditeur de partitions


Pour afficher une piste dans l'éditeur de partitions, cliquez sur le nom de la piste et pressez la touche N. Votre partition sera alors affichée sur une seule grande ligne ; pour obtenir une présentation plus agréable, ouvrez le menu Affichage et sélectionnez Mode de mise en page>Layout continu. Vous pouvez aussi sélectionner le mode de mise en page multiple ; la partition s'affichera alors sous la forme qu'elle aura une fois imprimée sur papier.

Imprimer une partition


Vous pouvez imprimer depuis l'éditeur de partition, ça marche mais malheureusement le rendu n'est pas très joli. Vous pouvez aussi exporter votre partition au format Lilypond, qui donne un résultat nettement plus agréable à regarder. Pour cela, dans la fenêtre principale, ouvrir le menu Fichier et choisir Exporter>Exporter en fichier Lilypond. Toutefois ma version de Rosegarden ne connaît que Lilypond 2.2 ou plus ancien ; cela oblige l'utilisateur à convertir au format correspondant à sa version plus récente de Lilypond (2.8 actuellement). Le convertisseur est un script python executable nommé : convert-ly.py (placé dans le répertoire des binaires Lilypond, /usr/bin/ ou C:\Progra~1\Lilypond\usr\bin\ pour un lilypond hébergé sur une machine win). L'utilisation est assez simple : convert-ly -e ma_partoche.ly (en plaçant le fichier de sortie de Rosegarden dans le répertoire du script convert-ly) convertit ma_partoche.ly (version 2.2) en ma_partoche.ly (version 2.8). Par cette commande simple, l'ancien fichier est écrasé. Il ne reste plus qu'à executer la compilation : lilypond ma_partoche.ly , en général, qui engendre : un fichier .ps (pas toujours exploitable), un fichier .pdf (la partition à imprimer, facilement exploitable) et un fichier midi basique (il permet de contrôler la justesse des notes à l'oreille, mais c'est tout). La qualité du fichier .pdf est généralement bluffante. L'apprentissage de Lilypond permet d'améliorer encore le résultat, en bidouillant le code source, afin d'obtenir un résultat parfait.

En résumé, un compositeur muni d'un clavier midi saisit sa partition en enregistrant (en temps réel ou en pas à pas pour les parties les plus complexes) les parties de tous ses instruments. Il édite sous forme de partition ses enregistrements et les retouche. Il exporte les pistes à imprimer au format .ly. Il convertit ensuite le ou les fichiers engendrés, et les retouche à loisir avec un simpe éditeur de texte. Il dispose alors d'un .pdf qui donne une impression parfaite !


Gestion des contrôleurs midi (automations)


Copie des évènements controleurs


Actuellement la copie des évènements contrôleurs semble impossible en mode graphique, seul leur déplacement, après une sélection, est faisable. Pour pallier à cette absence, nous pouvons utiliser la fenêtre liste des évènements et la fenêtre édition matricielle.

rosegarden-gest-ctrl-copie.png

Pour la même piste ouvrir les deux éditeurs :
  • dans la matrice :
    • ajouter la réglette du contrôleur à traiter.
    • noter le début et la fin de la séquence à copier (ex : 010 à 011) et l'endroit où commencera la copie (ex : 012)
  • dans la liste des événements : (pour s'y retourver ne cocher que la case controleur)
    • retrouver le départ du contrôle (ex : 009-04-14-00) surlignez en cliquant dessus.
    • chercher la fin du contrôle (ex : 011-01-00-30 ) cliquer dessus avec shift enfoncée (copie du paquet), puis dans le menu : Editer>copier (ou ctrl C).
  • Pour coller :
    • Soit en fenêtre événement :
      • Surlignez en cliquant dessus le départ de la nouvelle séquence de contrôle (qui devrait être du genre xxx-04-14-00) et dans le menu : Editer>Coller (ou ctrl V).
      • Dans la matrice, la série de points contrôles devrait apparaître.
      • Si le départ de la nouvelle séquence n'existe pas (ce qui est généralement le cas), dans la liste des évènements insérer un événement contrôleur (icône étoile) avant la copie. Sa position apparait dans la fenêtre matrice.
    • Soit en fenêtre matrice :
      • Cliquer dans la zone grisée pour positionner le curseur au départ de la nouvelle séquence, et Editer>Coller (ou ctrl V) ou bouton coller.
      • Vous pouvez coller la séquence en série, dans la fenêtre matrice, en positionnant le curseur.
      • Nota : vous remarquerez après ce premier collage que le bouton copier et le menu Editer>copier sont activés.

ATTENTION

si vous bougez ou créez dans la fenêtre matrice, les modifications ne sont visibles dans la liste des évènements que si vous rendez cette fenêtre active (cliquez dessus).


page suivante >


[+]